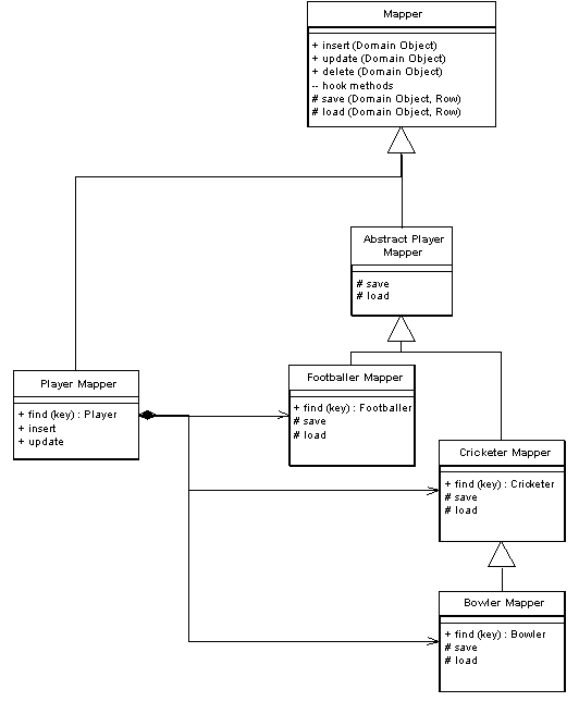
Inheritance Mappers
A structure to organize database mappers that handle inheritance hierarchies.

When you map from an object-oriented inheritance hierarchy in memory to a relational database you have to minimize the amount of code needed to save and load the data to the database. You also want to provide both abstract and concrete mapping behavior that allows you to save or load a superclass or a subclass.
Although the details of this behavior vary with your inheritance mapping scheme (Single Table Inheritance, Class Table Inheritance, and Concrete Table Inheritance) the general structure works the same for all of them.
for more details go to Chapter 12 of the online ebook at oreilly.com
This pattern is part of Patterns of Enterprise Application Architecture
05 March 2003

